Skip to content

Latest commit

 

History

History
 
 

Folders and files

NameName
Last commit message
Last commit date

parent directory

..
 
 
 
 
 
 
 
 

README.md

layout pattern
title Event-based Asynchronous
folder event-asynchronous
permalink /patterns/event-asynchronous/
categories Concurrency
tags
difficulty-intermediate
performance
Java

Intent

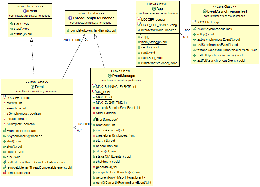
The Event-based Asynchronous Pattern makes available the advantages of multithreaded applications while hiding many of the complex issues inherent in multithreaded design. Using a class that supports this pattern can allow you to:

  1. Perform time-consuming tasks, such as downloads and database operations, "in the background," without interrupting your application.
  2. Execute multiple operations simultaneously, receiving notifications when each completes.
  3. Wait for resources to become available without stopping ("hanging") your application.
  4. Communicate with pending asynchronous operations using the familiar events-and-delegates model.

alt text

Applicability

Use the Event-based Asynchronous pattern(s) when

  • Time-consuming tasks are needed to run in the background without disrupting the current application.

Credits