Skip to content

Latest commit

 

History

History
 
 

Folders and files

NameName
Last commit message
Last commit date

parent directory

..
 
 
 
 
 
 
 
 

README.md

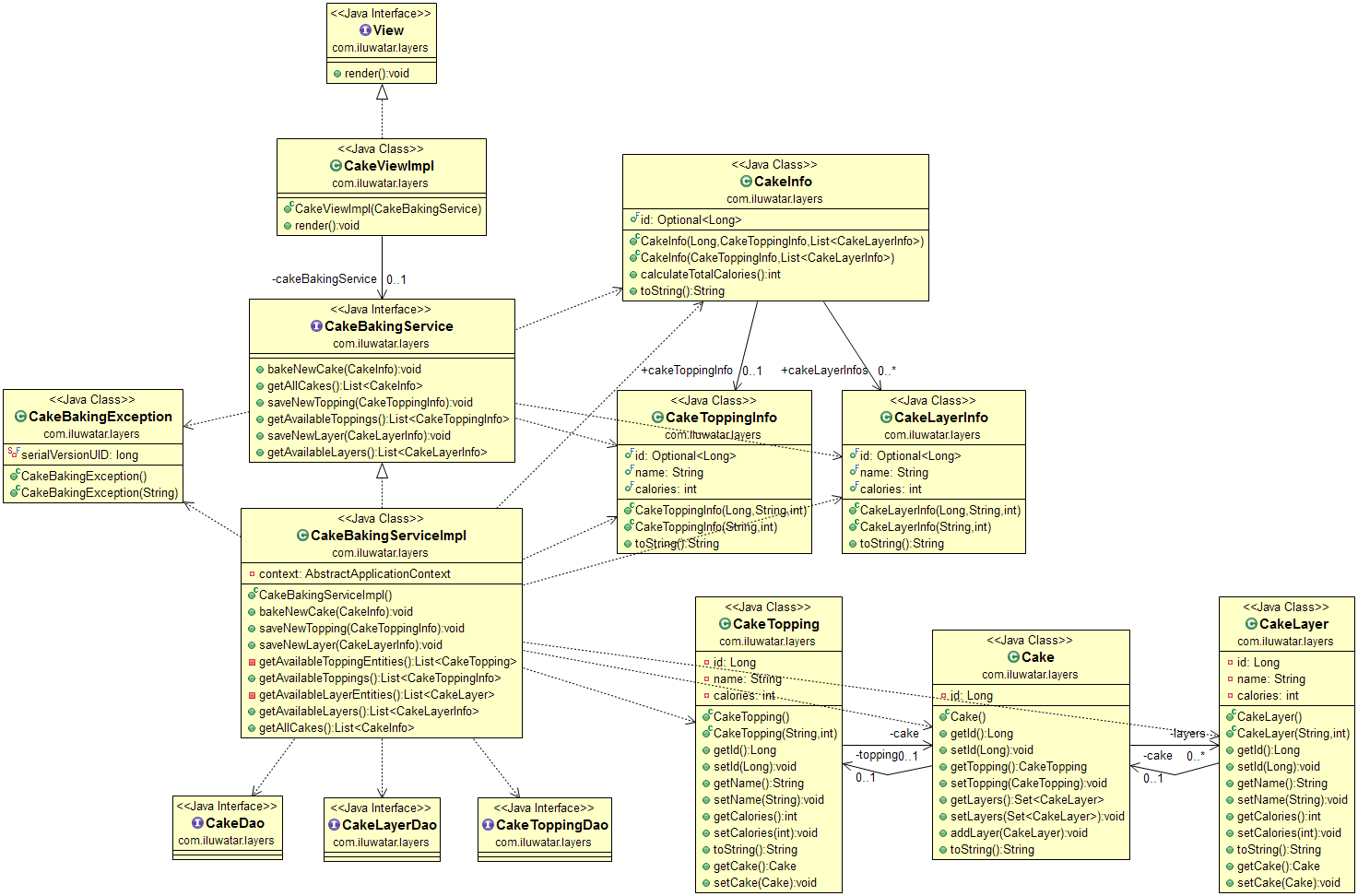
layout pattern
title Layers
folder layers
permalink /patterns/layers/
pumlid BSR13OCm30NGLSe0n7UsCS62L8w9x6yGszD3t-bDpQhc9kdwEO0H2v7pNVQ68zSCyNeQn53gsQbftWns-lB5yoRHTfi70-8Mr3b-8UL7F4XG_otflOpi-W80
pumlformat svg
categories Architectural
tags
Java
Difficulty-Intermediate
Spring

Intent

Layers is an architectural style where software responsibilities are divided among the different layers of the application.

alt text

Applicability

Use the Layers architecture when

  • you want clearly divide software responsibilities into differents parts of the program
  • you want to prevent a change from propagating throughout the application
  • you want to make your application more maintainable and testable

Credits