| layout | pattern | ||
|---|---|---|---|
| title | CQRS | ||
| folder | cqrs | ||
| permalink | /patterns/cqrs/ | ||
| pumlid | 7SPR4a0m3030gt00pR_RH6I8QQFouFgC_TfHb6gkd5Q7FQBx363ub4rYpoMTZKuDrYXqDX37HIuuyCPfPPTDfuuHREhGqBy0NUR0GNzAMYizMtq1 | ||
| categories | Architectural | ||
| tags |
|
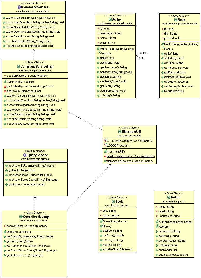
CQRS Command Query Responsibility Segregation - Separate the query side from the command side.
Use the CQRS pattern when
- you want to scale the queries and commands independently.
- you want to use different data models for queries and commands. Useful when dealing with complex domains.
- you want to use architectures like event sourcing or task based UI.
